各乡镇人民政府,地区、街道办事处,区政府各委、办、局,各区属机构:
现将《密云区落实重点企业“服务包”制度工作机制》印发给你们,请认真贯彻执行。
北京市密云区人民政府
2019年11月18日
密云区落实重点企业“服务包”制度工作机制
为进一步优化我区营商环境,按照市委办公厅、市政府办公厅《关于持续优化营商环境建立重点企业“服务包”制度的通知》(京办字〔2018〕16号)及市发展改革委《关于印发完善重点企业“服务包”制度的通知》(京发改〔2019〕1212号)有关要求,促进企业更好更快发展,制定本工作机制。
一、目的意义
“服务包”是优化营商环境的创新做法,既根据企业定位提供普惠的政策集成,解决信息不对称问题,又针对企业设立和企业发展中遇到的瓶颈及需政府协调帮助的困难,依法依规按政策量身定制,送上解决方案,形成常态化服务企业机制,助力企业更好发展。
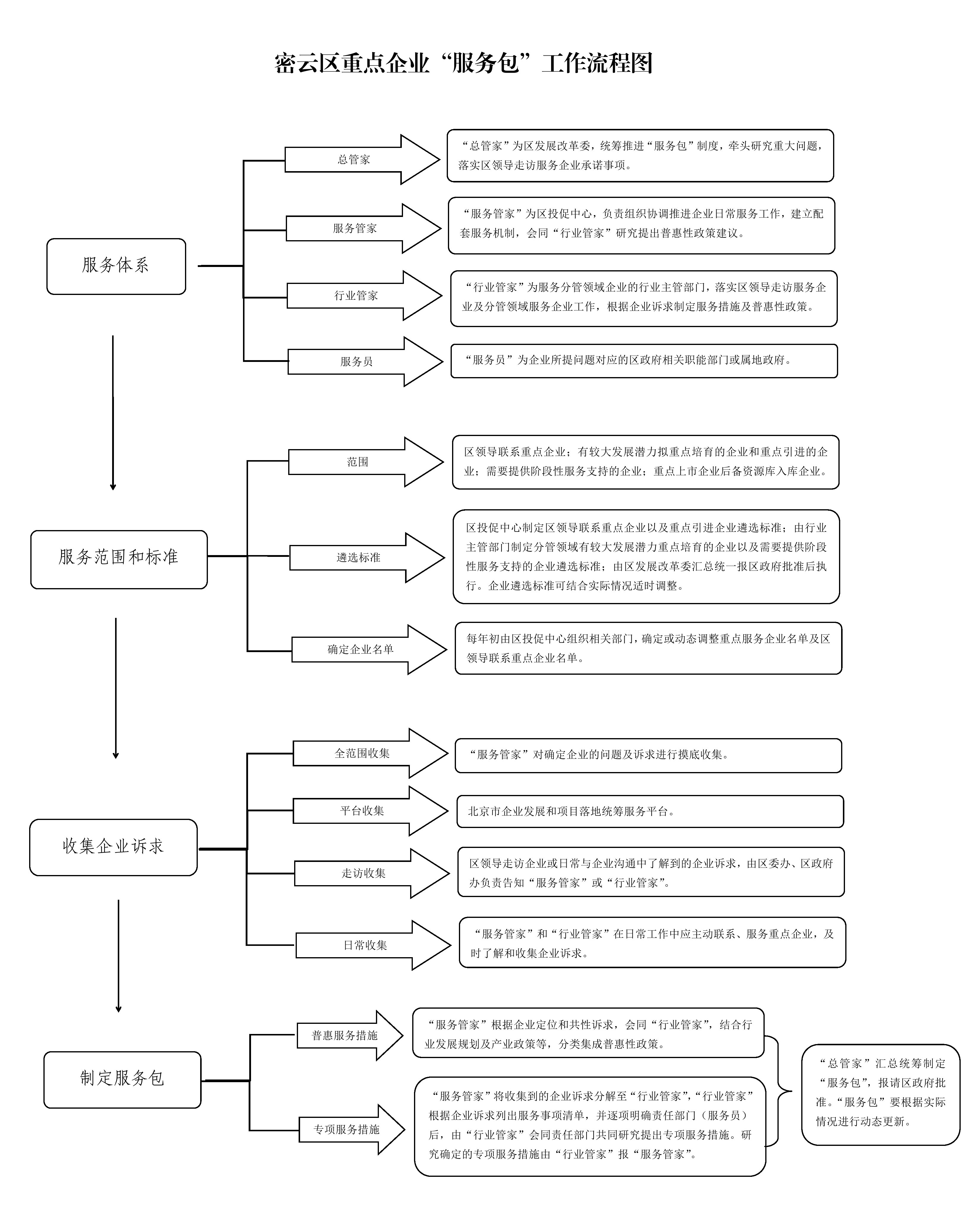
二、建立服务体系
1.总管家。区发展改革委是全区服务企业的“总管家”。主要负责统筹推进和完善重点企业“服务包”制度,牵头研究服务企业的重大问题,推进重点改革事项。对“服务包”制度运行情况进行跟踪与评估,组织、协调区领导走访服务企业承诺事项,并对落实情况进行督查。
2.服务管家。区投促中心是全区日常服务企业的“服务管家”。主要负责组织协调推进企业日常服务工作,建立“管家吹哨、部门报到”机制,建立重点企业服务专员队伍,推进服务企业愿景落地;承担区级“12345热线”企业反映问题的协调处理工作,做到“无事不扰、有事必到”;建立服务企业定期回访机制,对部门服务情况进行评价和督办,并根据企业诉求,会同“行业管家”研究提出普惠性政策建议。
3.行业管家。行业主管部门是服务分管领域企业的“行业管家”。主要负责具体落实区领导走访服务企业及分管领域服务企业工作,根据企业诉求制定服务措施,协调推进企业服务事项落实,服务企业发展愿景落地;针对行业发展共性问题研究制定普惠性政策。
4.服务员。由“行业管家”根据企业提出的具体问题及诉求明确责任部门,即“服务员”,“服务员”一般为企业所提问题对应的区政府相关职能部门或属地政府。
5.充分发挥区工商联桥梁纽带作用,推荐重点企业纳入“服务包”范围;提出符合企业发展需要的普惠性政策措施建议,及时主动向企业推送适用的支持政策,并组织有关部门和单位做好政策解读和培训,帮助企业用好用足政策。
三、服务范围和标准
1.“服务包”重点企业范围。区领导联系重点企业;有较大发展潜力拟重点培育的企业和重点引进的企业;需要提供阶段性服务支持的企业;重点上市企业后备资源库入库企业。
2.制定“服务包”重点企业遴选标准。由区投促中心制定区领导联系重点企业以及重点引进企业遴选标准;由行业主管部门制定分管领域有较大发展潜力重点培育的企业以及需要提供阶段性服务支持的企业遴选标准;由区发展改革委汇总统一报区政府批准后执行。企业遴选标准可结合实际情况适时调整。
3.确定“服务包”重点企业。根据企业遴选标准,每年初由区投促中心组织相关部门,确定或动态调整重点服务企业名单及区领导联系重点企业名单,经区政府批准后正式纳入“服务包”管理。由区发展改革委根据企业实际需求,建立企业退出机制。
四、收集企业诉求
1.全范围收集。每年的重点服务企业名单确定后,由“服务管家”对企业问题及诉求进行摸底收集,审核出一批符合法律法规、产业政策的诉求。
2.平台收集。重点服务企业全部纳入北京市企业发展和项目落地统筹服务平台(以下简称市级平台)管理,重点企业可在市级平台反映企业生产、经营、发展中遇到的实际困难及问题。“服务管家”负责及时关注市级平台上企业提出的问题或意见建议,并分解至“行业管家”。
3.走访收集。区领导走访企业或日常与企业沟通中了解到的企业诉求,由区委办、区政府办负责告知“服务管家”或“行业管家”。
4.日常收集。“服务管家”和“行业管家”在日常工作中应主动联系、服务重点企业,及时了解和收集企业诉求。
五、制定服务包
1.普惠服务措施。“服务管家”根据企业定位和共性诉求,会同“行业管家”,结合行业发展规划及产业政策等,分类集成普惠性政策。
2.专项服务措施。“服务管家”将收集到的企业诉求分解至“行业管家”,“行业管家”根据企业诉求列出服务事项清单,并逐项明确责任部门(服务员)后,由“行业管家”会同责任部门共同研究提出专项服务措施。研究确定的专项服务措施由“行业管家”报“服务管家”。
3.集成“服务包”。由“服务管家”将普惠服务政策和专项服务措施报“总管家”,“总管家”统筹制定“服务包”,报请区政府批准。
4.动态更新。“服务包”要根据实际情况进行动态更新,“行业管家”及“服务员”根据企业诉求及时研究具体服务措施。
六、强化服务机制
1.建立服务企业工作框架。建立“服务管家”“行业管家”“总管家”、区领导四级服务机制,对企业诉求和政府承诺事项逐级进行协调解决。
2.区领导走访服务企业由“总管家”负责组织。由“总管家”制定区领导走访服务企业计划,区领导确定走访服务企业前,由区委办、区政府办及时通知“总管家”做好走访组织工作。由“服务管家”负责区领导联系企业“服务包”日常协调落实,如遇问题,按照“行业管家”“总管家”、分管区领导逐级协调解决。
3.其他重点服务企业由“服务管家”负责组织。其他重点服务企业包括区领导联系之外的重点服务企业及动态新增的重点服务企业。由“服务管家”负责制定走访服务计划,并协调落实好“服务包”事项。动态新增的企业问题,由“服务管家”召集责任部门协调解决,能够立即办理的,当时解决回应;不能立即办理的,由“行业管家”会同相关责任部门制定服务措施,限时回应,并做好跟踪服务。“服务管家”协调出现困难的事项,按照“行业管家”、分管区领导逐级协调解决。
4.建立“12345热线”服务企业机制。“12345热线”服务机制由区投促中心牵头组织。对于企业咨询、投诉举报以及有明确办理部门的诉求事项,由“12345热线”直接派单至相关部门解决。涉及部门职能交叉的企业诉求,由区投促中心制定派单方案,由“12345热线”直接派单至相关部门解决,并对诉求类和投诉举报类事项办理情况进行督办落实。
5.建立各部门、各镇街(地区)服务企业常态化工作机制。各部门、各镇街(地区)发挥服务企业主体作用,在做好服务区级重点企业基础上,抓大不放小,将范围延伸至本部门、本辖区内重点企业。部门、镇街(地区)直接服务的重点企业纳入密云区企业发展和项目落地统筹服务平台(以下简称区级平台)管理。走访企业及解决问题情况应及时在区级平台动态更新。区发展改革委负责区级平台的管理,定期向区委、区政府通报各部门、各镇街(地区)走访服务企业情况。
七、加强督促落实
1.建立评估督办机制。为及时掌握情况,督促服务落实,提出政策建议,提高服务质量和效果,“服务管家”建立日常回访、月度评估、督查通报等制度,“总管家”组织开展全区重点企业“服务包”运行总体情况调查,发现问题及时完善。
2.建立信息报告机制。“总管家”会同“服务管家”“行业管家”及相关部门,及时梳理“服务包”工作开展情况、出台的普惠性政策、服务事项落实情况、评估调查结果、存在问题及下一步建议,形成工作月报报区委、区政府。
3.加强督查督办。“总管家”每季度会同区委督查室、区政府督查室对各部门落实“服务包”情况进行督导,并形成督查专报报区委、区政府。
4.强化责任考核。将“服务包”落实情况纳入部门、镇街(地区)年度优化营商环境考评,考评结果计入部门、镇街(地区)全年综合考评。
附件:1.密云区重点企业“服务包”工作流程图
2.服务重点企业综合服务包模版
附件1

附件2
服务重点企业(××公司)综合服务包
对口联系区领导:
总管家:北京市密云区发展和改革委员会
负责人: 电话:
服务管家:
负责人: 电话:
行业管家:
负责人: 电话:
年×月×日
服务重点企业(××公司)综合服务包
深入落实首都城市功能定位,持续优化密云区营商环境,加快构建“高精尖”经济结构,支持××公司创新发展、高质量发展。
一、“普惠式”政策集成
(一)提供“管家式”政务服务
一是以区发展改革委为统筹服务“总管家”,××单位为“服务管家”,负责推进服务企业日常工作,××单位为“行业管家”,负责具体落实企业诉求,明确专人负责,建立与××公司沟通对接服务体系,统筹对接需求,按照职责分工和时限要求分行业、分领域开展贴身服务,实现服务事项“一口进、一口出,不用跑、办成事”。
二是依托本市企业发展和项目落地统筹服务双平台,定期开展走访服务,精细对接××公司发展需求,精准制定产业、土地、资金等配套政策措施并编制政策解读册,精心做好注册、审批、建设等服务。
(二)优化土地要素供给
一是根据产业类别、企业效益综合评价、产业发展监管协议等情况,按照北京市“高精尖”产业用地供应实施细则,结合本区实际落实差异化低价政策。
二是对利用低效存量房产或土地资源发展新产业新业态的企业,属于正向调整、兼容利用的,要积极协调上级部门调整规划用途,并纳入“多规合一”平台,加快规划许可及用地等手续办理。
(三)加大财税支持力度
一是加大对企业研发投入、房租等支出财政补贴力度,支持原始创新和科技成果转化。
二是加大对重点企业高管个人所得税征收的奖励力度,对符合条件的高端人才或团队,进一步优化奖励方式,提高奖励标准。
三是加大政府投资引导基金支持力度,支持企业积极申请北京绿色科技产业发展基金及北京市产业发展类基金,促进原始创新、成果转化和高精尖产业发展。
(四)完善公共服务配给
一是加大政策性保障住房、租赁住房和职工宿舍建设力度,鼓励符合条件、运营困难或处于闲置状态的商业办公用地转型发展长租公寓,定向对接企业需求。
二是配置不同类型的教育、医疗等优质公共服务资源。针对就近就便入学等需求,优化入学服务。
二、专项服务措施
(一)××事项
服务措施:
完成时限:
(二)××事项
服务措施:
完成时限:
(三)××事项
服务措施:
完成时限:
(四)××事项
服务措施:
完成时限:
(五)××事项
服务措施:
完成时限:
(六)××事项
服务措施:
完成时限:
北京市密云区XXXXXX
2019年X月X日